Parasoft Jtest 2025.1 がリリースされました。
Parasoft Jtest 2025.1 が 2025年9月4日にリリースされました。
このリリースの主な新機能・改善点は以下のとおりです。
【Jtest 2025.1の新機能・改善点】
- LLM連携機能の強化
- ローカル環境のLLMプロバイダーを選択可能
- 差分エディター機能の追加
- 実行に失敗したテストケースをAIが改善
- AIアシスタントによる問い合わせのサポート
- GitHub Copilot Chat連携で静的解析違反の修正案を自動生成
- CWE4.17やCERT for Javaといったセキュリティコンプライアンスルールを追加
【Parasoft DTP 2025.1の新機能・改善点】
- コンプライアンスの遵守を促進するパッケージを更新
詳細は以下をご覧ください。
LLM連携機能の強化
ローカル環境のLLMプロバイダーを選択可能
OpenAIやAzure OpenAIに加えて、OpenAI REST APIと互換性があり、チャットコンプリーションエンドポイントを持つ任意のLLMプロバイダーを選択することが可能になりました。
これにより、ローカルにデプロイされたモデルと連携し、データが外部に送信されることなく、セキュアな環境でLLMを活用できます。
※ LLM連携機能にはOpenAIの利用契約は含まれておりません。利用者が個別に契約する必要があります。
※ OpenAI REST APIと互換性があり、チャットコンプリーションエンドポイントを持つLLMのみのサポートです。
差分エディター機能の追加
AIが推奨する修正案を、差分エディター上で確認し、直接コードを修正できるようになりました。修正案はエディター上ですべてに適用することも、一部を選択して適用することも可能です。これにより、静的解析の違反修正プロセスを加速することができます。
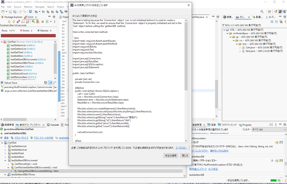
実行に失敗したテストケースをAIが改善
実行に失敗したテストケースに対して、AIが修正案を掲示する、単体テストアシスタント機能が追加されました。テストケースの改善にAIを利用することで、テスト効率の向上に貢献します。
AIアシスタントによる問い合わせのサポート
自然言語で質問できるAIアシスタント機能が追加されました。Jtestの利用方法に関する質問を入力すると、製品ドキュメントの内容に基づき大規模言語モデル(LLM)プロバイダーが即座に最適な回答へ導きます。Jtestをはじめて利用する方でも、必要な情報を効率的に取得できるため、製品の習得を円滑に進めることができます。
GitHub Copilot Chat連携で静的解析違反の修正案を自動生成
Visual Studio Codeでの開発において、静的解析違反を効率的に解決するためのGitHub Copilot Chat連携機能がサポートされました。従来の静的解析ツールで課題とされていた「違反の修正に時間がかかる」や「違反の具体的な修正方法がわからない」といった問題を解消し、違反の修正プロセスを加速することができます。

※ GitHub Copilot Chat連携機能にはGitHub Copilotの利用契約は含まれておりません。利用者が個別に契約する必要があります。
CWE4.17やCERT for Javaといったセキュリティコンプライアンスルールを追加
ソフトウェアの脆弱性を識別するための共通脆弱性タイプ一覧であるCWE(Common Weakness Enumeration)のver.4.17や、Javaプログラミングにおけるセキュリティと信頼性を向上させるためのコーディングガイドラインであるCERT for Javaが追加されました。
Jtestは以下の18種類のセキュリティコンプライアンスルールに対応しています。
【Jtestのセキュリティコンプライアンスルール】
- CERT for Java
- CERT for Java Guidelines
- CWE 4.17
- CWE Top 25 2024
- CWE Top 25 2023
- CWE Top 25 + On the Cusp 2024
- CWE Top 25 + On the Cusp 2023
- DISA-ASD-STIG
- HIPAA
- OWASP API Security Top 10-2019
- OWASP API Security Top 10-2023
- OWASP ASVS 4.0.3
- OWASP Top 10-2021
- OWASP Top 10-2017
- PCI DSS 4.0
- PCI DSS 3.2
- UL 2900
- VVSG 2.0
※ セキュリティコンプライアンスルールによる解析には、セキュリティコンプライアンスパックオプション(別売)が必要です。
コンプライアンスの遵守を促進するパッケージを更新
CWE ComplianceアーティファクトでCWE 4.17がサポートされました。Jtestによる静的解析の結果からCWE 4.17やCWE Top 25 2024、OWASP API Security Top 10 2024に則ったレポートをいつでも確認できます。ガイドラインの遵守状況の説明責任を果たすことが容易になるだけでなく、未遵守箇所を早期に特定し必要な措置を講ずることにより、セキュリティ上の欠陥のあるソフトウェアに関連するビジネスリスクを排除することが可能になります。
※ 本機能を利用するには、セキュリティコンプライアンスパックオプション(別売)が必要です。
Parasoft Jtestについて
Jtestは、テスト工数の大幅削減とセキュアで高品質なJavaシステムの開発を強力にサポートするJava対応テストツールです。4,000個以上のコーディング規約をもとにソースコードを静的に解析し、プログラムの問題点や処理フローに潜む検出困難なエラーを検出します。さらに、JUnitを用いた単体テストについて、作成、実行、テストカバレッジ分析、テスト資産の管理といった単体テストに係る作業をサポートし、単体テストの効率化を促進します。






